Amr Elshabrawy
Elshabrawy
HomeAboutServicesWorkContact
Download CV
Amr Elshabrawy
Elshabrawy

© 2026 Amr Elshabrawy. All rights reserved.

Rich Black Theme

Rich Black Theme

theme extension for vscode

View Code
2 stars
1 forks
Created Dec 7, 2024
4.3 MB

Technologies

dark-themevscodevscode-extension

README

🎨 Rich Black Theme for VS Code

Transform your coding environment with this meticulously crafted dark theme collection for Visual Studio Code. Featuring:

  • 🖤 True black background perfectly optimized for OLED/AMOLED displays
  • 🎨 Intelligent syntax highlighting with semantic color mapping
  • 🌈 Scientific color theory-based palette for maximum readability
  • 🔷 Distinctive accent colors that pop without strain
  • ✨ Modern, clutter-free interface design
  • 💻 Performance optimized for marathon coding sessions
  • 🎯 Enhanced contrast for better code comprehension
  • 🌙 Multiple variants for different lighting conditions

Perfect for developers who demand both aesthetics and functionality in their coding environment. Available in six carefully crafted variants:

  • 🖤 Rich Black - Pure OLED-optimized dark theme with perfect contrast and vibrant accents for crystal-clear code visibility
  • 🦉 Rich Night Owl - Gentle dark blue tones specially designed for reduced eye strain during late-night coding sessions
  • 🌊 Rich Blue - Professional navy-based dark theme with enhanced readability and color semantics for focused daytime development
  • 🐱 Rich Github - Modern dark interpretation of GitHub's familiar color palette with improved contrast and visual hierarchy
  • ✨ Rich Golden - Luxurious dark theme featuring warm golden accents and amber undertones for a sophisticated coding experience
  • 🌌 Rich Cosmic Night - Celestial-inspired dark theme with subtle brown undertones and stellar highlights for an immersive atmosphere
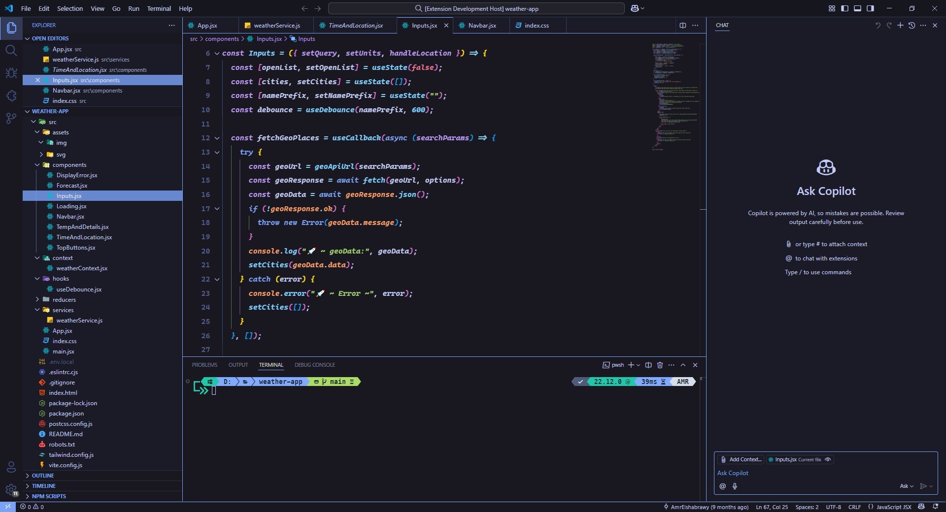
🖤 Rich Dark Preview Rich dark syntax highlighting preview
🦉 Night Owl Preview Night Owl syntax highlighting preview
🌊 Rich Blue Preview Rich blue syntax highlighting preview
🐱 Rich Github Preview Rich Github syntax highlighting preview

📦 Installation

1️⃣ Via VS Code Marketplace (Recommended)

  1. Launch Visual Studio Code
  2. Access the Extensions view:
    • Click the Extensions icon in the sidebar
    • Use keyboard shortcut:
      • Windows/Linux: Ctrl + Shift + X
      • macOS: Cmd + Shift + X
  3. In the search box, type "Amr Rich Black Theme"
  4. Locate the theme in the results and click Install
  5. Once installed, click Reload to activate
  6. Select the theme:
    • Press Ctrl/Cmd + K + T
    • Choose "Rich Black" from the list
  7. 🌟 If you enjoy the theme, please consider rating it!

2️⃣ Via Quick Open

  1. Launch VS Code
  2. Press Ctrl/Cmd + P
  3. Paste: ext install amr-rich-black-theme
  4. Press Enter

3️⃣ Manual Installation

You can also install the extension directly using the terminal:

code --install-extension amr-rich-black-theme

Issues & Suggestions

For any issues or suggestions, please use GitHub issues.


🔍 Features

📱 Display Optimization

  • 🖤 OLED/AMOLED Optimized: True black (#000000) background for perfect contrast
  • 🌙 Low-Light Mode: Carefully calibrated colors for night-time coding
  • 👀 Eye Care: Reduced blue light emission and optimal contrast ratios

🎨 Syntax Enhancement

  • 🎯 Semantic Token Support: Advanced language-aware highlighting
  • 🔍 Context-Aware Colors: Different hues for variables, functions, and types
  • 📝 Rich Typography: Optional italics for comments, keywords, and decorators
  • 🎭 Bracket Pair Colorization: Enhanced nested code readability

💻 Editor Integration

  • ⚡ Performance Optimized: Minimal GPU usage and instant rendering
  • 🔄 Git Integration: Distinctive colors for added, modified, and deleted content
  • 💠 Minimap Enhancement: Clear code structure visualization
  • 📊 Indent Guidelines: Subtle but clear indentation markers

🛠 Development Features

  • 🔍 Debug Highlighting: Clear indication of breakpoints and current execution
  • ⚠️ Error Visualization: Distinct colors for errors, warnings, and info
  • 📱 Panel Integration: Themed terminal, output, and debug console
  • 🎯 Peek View: Enhanced inline code reference viewing

🎛 Workbench Features

  • 🎨 Custom UI Elements: Themed scrollbars, buttons, and panels
  • 📑 Tab Management: Clear active/inactive tab distinction
  • 💫 Status Bar: Information-rich bottom bar with clear indicators
  • 🔲 Panel Borders: Subtle separation between UI elements

🛠️ How to Use

  • Open Command Palette (Ctrl + Shift + P or Cmd + Shift + P).
  • Type Preferences: Color Theme.
  • Search for "Rich Dark Theme" and select it.

Alternatively, you can modify your settings.json:

{
  "workbench.colorTheme": "Rich Github"
}

⚙️ Recommended Settings

For the best experience with Rich Black Theme, we recommend the following configurations in your VS Code settings.json:

📝 Basic Settings

  • Optimized font configuration
  • Enhanced readability settings
  • Improved visual appearance
  • Customized cursor behavior

🎨 Theme Customization

You can further personalize your setup by adding these settings:

{
  "window.zoomLevel": -0.25,
  "editor.fontFamily": "Cascadia Code, VictorMono Nerd Font, Fira Code",
  "editor.fontSize": 16,
  "editor.lineHeight": 30,
  "editor.fontWeight": "bold",
  "terminal.integrated.fontWeight": "bold",
  "terminal.integrated.fontFamily": "MesloLGS NF",
  "editor.fontLigatures": "'ss02', 'ss03', 'ss19', 'ss20'",
  "editor.showFoldingControls": "always",
  "workbench.colorTheme": "Rich Black Theme",
  "workbench.editor.pinnedTabSizing": "compact",
  "editor.wordWrap": "bounded",
  "editor.wordWrapColumn": 100,
  "editor.renderLineHighlight": "gutter",
  "indentRainbow.indicatorStyle": "light",
  "indentRainbow.colors": [
    "rgba(49, 142, 204,0.3)",
    "rgba(127,255,127,0.3)",
    "rgba(255,127,255,0.3)",
    "rgba(255,255,64,0.3)"
  ],
  "workbench.iconTheme": "material-icon-theme",
  "workbench.productIconTheme": "fluent-icons",
  "editor.cursorBlinking": "expand",
  "editor.cursorSmoothCaretAnimation": "on",
  "editor.cursorWidth": 4
}

📖 Contributing

We welcome contributions to make this theme even better! Here's how you can help:

🚀 Getting Started

  1. Fork the repository
  2. Clone your fork: git clone https://github.com/YOUR-USERNAME/rich-black-theme.git
  3. Create a feature branch: git checkout -b feature/your-feature-name
  4. Install dependencies: npm install

💻 Development

  1. Make your changes to the theme files in the themes directory
  2. Test your changes:
    • Press F5 to open a new VS Code window with your changes
    • Use npm run test to run theme tests
  3. Update documentation if needed

📝 Submission Guidelines

  1. Ensure your code follows our style guidelines
  2. Add comments for any complex color choices
  3. Test your theme in different file types
  4. Commit your changes: git commit -m "feat: add new feature"
  5. Push to your fork: git push origin feature/your-feature-name
  6. Open a Pull Request with:
    • Clear description of changes
    • Screenshots if applicable
    • Any related issues

🔍 What We're Looking For

  • Bug fixes
  • Color scheme improvements
  • New theme variants
  • Documentation enhancements
  • Accessibility improvements

For major changes, please open an issue first to discuss your ideas.


📜 License

  • This extension is licensed under the MIT License.

🙌 Acknowledgments

  • Thank you to the open-source community that continuously improves the tools we use every day.
  • This extension relies on standard VS Code UI and built-in themes but aims to offer a more cohesive black interface experience.

🌐 Support

⭐ Star This Theme VS Code Downloads VS Code Installs VS Code Rating


🤝 Get in Touch

Portfolio GitHub LinkedIn Email WhatsApp Twitter


👨‍💻 AMR ELSHABRAWY

Amr Elshabrawy Logo

Created with 💚 by AMR ELSHABRAWY 🌟 © 2025